Редакция АИС ТИ, предназначенная для автоматизации работ по изготовлению технических планов и межевых планов объектов недвижимости в форме электронных документов (в соответствии с Федеральным законом № 221-ФЗ).

Обзор функциональных модулей

Модуль "Технический план"

Специализированный модуль, предназначенный для изготовления технических планов и актов обследования объектов недвижимости в форме электронных документов.

  • Форма поиска
  • Список технических планов
  • Форма редактирования технического плана
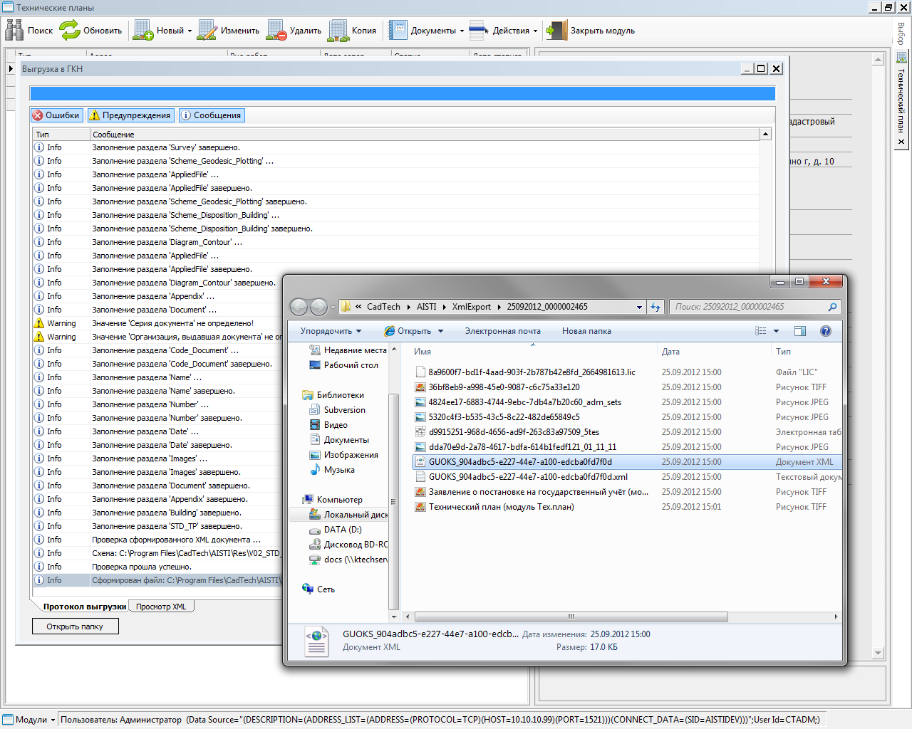
  • Результаты проверки сведений технического плана
  • Просмотр технического паспорта плана
  • Выгрузка и выбор формируемых печатных форм
  • Просмотр сформированного XML технического плана
  • Просмотр протокола выгрузки
  • Обзор директории с результатами выгрузки
  • История изменения статуса
Модуль "Межевой план"
 

Специализированный модуль, предназначенный для изготовления межевых планов всех видов в форме электронных документов.

  • Форма поиска
  • Список межевых планов
  • Форма редактирования межевого плана
  • Результаты проверки сведений межевого плана
  • Просмотр XML межевого плана
  • Протокол выгрузки
  • Обзор директории с результатами выгрузки
Модуль "Электронное взаимодействие"

Формирование всего пакета документов для ГКУ ОКС в электронном виде (заявление и приложения к нему). Работа с ЭЦП. Напрямую из программы передача в Росреестр.

  • Главное окно модуля
  • Форма редактирования заявления
Модуль "Администратор"

Предназначен для общей настройки системы, ведения классификаторов и справочников, управления пользователями.

  • Базовые настройки системы
  • Управление пользователями
  • Адресный классификатор
  • Редактируемые справочники
  • Справочник средств измерений
  • Настройки системы

Особенности

Взаимодействие с Росреестром

Система позволяет сформировать весь пакет документов для постановки объектов недвижимости на государственный кадастровый учет. Подписать документы ЭЦП и напрямую из программы передать в территориальный орган Росрееста.

Импорт пространственных данных

Система позволяет производить импорт пространственного описания объектов капитального строительства из внешних источников.

Встроенный редактор чертежей и схем

Интегрированный в систему редактор чертежей и схем позволяет оформлять разделы графической части технического плана (схема геодезических построений, схема расположения объекта на земельном участке, чертеж контура объекта).

 

Совместная работа

Единая база данных, разграничение доступа к ней и многопользовательность системы позволяет организовывать совместную работу сотрудников с объектами Cистемы.

Адаптируемость

Наличие различных настроек позволяет адаптировать систему под индивидуальные особенности работы организации.

Гибкая система отчетов

Система отчетов позволяет готовить печатные документы (отчеты) различной степени сложности, в полной мере используя данные, хранящиеся в БД.

Ввод адреса с использованием КЛАДР

Ввод адресной информации осуществляется с использованием классификатора адресов России (КЛАДР).

Валидация электронных документов

Все формируемые системой электронные XML-документы проходят обязательную проверку на соответствие требованиям формата (XML схеме). Таким образом, исключается возможность формирования документа с ошибками в его структуре.

Требования к программным средствам

Серверная часть:
  • СУБД Oracle 10g R2 (Express Edition, Standard Edition One, Standard Edition, Enterprise Edition);
  • любая операционная система, поддерживаемая соответсвующей редакцией СУБД Oracle.

Клиентская часть:
  • операционная система семейства Windows (2000/XP/Vista/Seven);
  • Microsoft .Net Framework 3.0/3.5