Редакция АИС ТИ, предназначенная для автоматизации работ по изготовлению пакета документов для государственного кадастрового учета объектов недвижимости: от изготовления технического паспорта или декларации об объекте недвижимости до формирования технических и межевых планов в форме электронного документа (в соответствии с Федеральным законом № 221-ФЗ).

Обзор функциональных модулей

Модуль "ОКС"
Руководство пользователя: Книга 1  Книга 2

Предназначен для ведения архива семантических и графических данных об объектах капитального строительства, изготовления технических паспортов и технических планов.

  • Форма поиска
  • Список объектов
  • Форма редактирования объекта
  • История инвентаризаций объекта
  • Просмотр технического паспорта объекта
  • Просмотр технического плана объекта
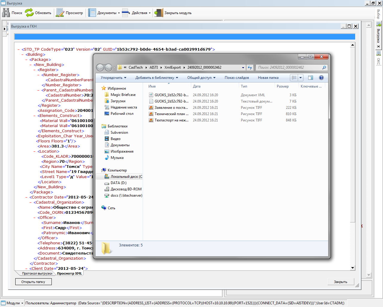
Модуль "Выгрузка"

Контроль и подготовка пакета документов, передаваемых в орган кадастрового учета в электронной форме.

  • Список объектов
  • Выгрузка и выбор формируемых печатных форм
  • Просмотр протокола выгрузки
  • Просмотр сформированного XML технического плана
  • Обзор директории с результатами выгрузки
  • История изменения статуса объекта
Модуль "Импорт-Экспорт"

Предназначен для осуществления межсистемного обмена, а также обмена сведениями об объектах с внешними системами (сведения о ранее учтенных ОКС в АИС ГКН, сведения об инвентаризационной стоимости объектов в ИС ФНС РФ).

  • Список объектов для экспорта
  • Просмотр характеристик объекта
  • История экспорта
  • Результаты экспорта в транспортный файл (межсистемный обмен)
  • Параметры выгрузки сведений для ФНС РФ
  • История импорта
Модуль "Технический план"

Специализированный модуль, предназначенный для изготовления технических планов и актов обследования объектов недвижимости в форме электронных документов.

  • Форма поиска
  • Список технических планов
  • Форма редактирования технического плана
  • Результаты проверки сведений технического плана
  • Просмотр технического паспорта плана
  • Выгрузка и выбор формируемых печатных форм
  • Просмотр сформированного XML технического плана
  • Просмотр протокола выгрузки
  • Обзор директории с результатами выгрузки
  • История изменения статуса
Модуль "Межевой план"
 

Специализированный модуль, предназначенный для изготовления межевых планов всех видов в форме электронных документов.

  • Форма поиска
  • Список межевых планов
  • Форма редактирования межевого плана
  • Результаты проверки сведений межевого плана
  • Просмотр XML межевого плана
  • Протокол выгрузки
  • Обзор директории с результатами выгрузки
Модуль "Электронное взаимодействие"

Формирование всего пакета документов для ГКУ ОКС в электронном виде (заявление и приложения к нему). Работа с ЭЦП. Напрямую из программы передача в Росреестр.

  • Главное окно модуля
  • Форма редактирования заявления
Модуль "Администратор"

Предназначен для общей настройки системы, ведения классификаторов и справочников, управления пользователями.

  • Базовые настройки системы
  • Управление пользователями
  • Адресный классификатор
  • Редактируемые справочники
  • Справочник средств измерений
  • Настройки системы

Особенности

Взаимодействие с Росреестром

Система позволяет сформировать весь пакет документов для постановки объектов недвижимости на государственный кадастровый учет. Подписать документы ЭЦП и напрямую из программы передать в территориальный орган Росрееста.

Межсистемный обмен

Данная редакция АИС ТИ позволяет вести межсистемный обмен (обмен данными об объектах недвижимости между разными БД АИС ТИ).

Встроенный редактор чертежей и схем

Интегрированный в систему редактор чертежей и схем позволяет оформлять разделы графической части технического плана (схема геодезических построений, схема расположения объекта на земельном участке, чертеж контура объекта).

 

Импорт пространственных данных

Система позволяет производить импорт пространственного описания объектов капитального строительства из внешних источников.

Ввод адреса с использованием КЛАДР

Ввод адресной информации осуществляется с использованием классификатора адресов России (КЛАДР).

Экспорт сведений в ФНС

Система позволяет выгружать сведения об инвентаризационной стоимости объектов недвижимости для передачи в Федеральную налоговую службу в электронном виде (Приказ ФНС РФ № ММВ-7-11/185@ от 29 марта 2012 года).

Совместная работа

Единая база данных, разграничение доступа к ней и многопользовательность системы позволяет организовывать совместную работу сотрудников с объектами Cистемы.

Валидация электронных документов

Все формируемые системой электронные XML-документы проходят обязательную проверку на соответствие требованиям формата (XML схеме). Таким образом, исключается возможность формирования документа с ошибками в его структуре.

Адаптируемость

Наличие различных настроек позволяет адаптировать систему под индивидуальные особенности работы организации.

Гибкая система отчетов

Система отчетов позволяет готовить печатные документы (отчеты) различной степени сложности, в полной мере используя данные, хранящиеся в БД.

Копия технического паспорта ОКС

Сведения об объектах могут быть выгружены в формате копии технического паспорта ранее учтенного здания, сооружения, помещения, объекта незавершенного строительства в виде электронного документа (Распоряжение Росреестра от 18.10.2011 № Р/108).

Требования к программным средствам

Серверная часть:
  • СУБД Oracle 10g R2 (Express Edition, Standard Edition One, Standard Edition, Enterprise Edition);
  • любая операционная система, поддерживаемая соответсвующей редакцией СУБД Oracle.

Клиентская часть:
  • операционная система семейства Windows (2000/XP/Vista/Seven);
  • Microsoft .Net Framework 3.0/3.5